- Přehledy IS
- APS (20)
- BPM - procesní řízení (23)
- Cloud computing (IaaS) (10)
- Cloud computing (SaaS) (32)
- CRM (51)
- DMS/ECM - správa dokumentů (20)
- EAM (17)
- Ekonomické systémy (68)
- ERP (76)
- HRM (28)
- ITSM (6)
- MES (32)
- Řízení výroby (36)
- WMS (29)
- Dodavatelé IT služeb a řešení
- Datová centra (25)
- Dodavatelé CAD/CAM/PLM/BIM... (38)
- Dodavatelé CRM (38)
- Dodavatelé DW-BI (50)
- Dodavatelé ERP (69)
- Informační bezpečnost (50)
- IT řešení pro logistiku (45)
- IT řešení pro stavebnictví (26)
- Řešení pro veřejný a státní sektor (27)


















![]() | Přihlaste se k odběru zpravodaje SystemNEWS na LinkedIn, který každý týden přináší výběr článků z oblasti podnikové informatiky | |
![]() | ||
Píše se rok 2012: normální je mít BPM a SOA
Jsou tomu už čtyři roky, kdy byla v časopisu IT Systém publikována série článků o konceptech SOA (service oriented architecture) a BPM (business process management). Z toho, co tehdy působilo poněkud vizionářsky, se stala záležitost, která je ve velkých organizacích s mnoha informačními systémy v zásadě samozřejmostí. Jak se uvádí ve zprávě Forrester Research z letošního ledna, SOA je dnes již mainstream. Pro účely tohoto textu to znamená, že už nemusíme psát o tom, jak by záležitosti měly či mohly být uspořádány, ale o tom, jak je tomu ve skutečnosti.


Začneme stručným vysvětlením, nebo spíše připomenutím pojmů BPM a SOA. Servisně orientovanou architekturu můžeme zjednodušeně popsat jako určitý přístup k budování firemní informatiky. Jde tedy v první řadě o přístup, produkty jsou teprve nástroji pro jeho realizaci. Tradičně se v organizacích všech velikostí pohlíželo na informatiku jako na řadu informačních systémů, z nichž každý poskytoval určité funkcionality. Se vzrůstající složitostí IT a rostoucími nároky na podporu však tento přístup přestával stačit. SOA pohlíží na skupinu informačních systémů jako na celek. Realizace funkcionalit je pak požadována spíše od tohoto celku než od jednotlivých systémů. Uživatel vidí určitou obrazovku, zadává data, očekává rychlou reakci a v zásadě ho nezajímá, zda ke zpracování dochází v ERP, CRM, billingu nebo jinde. A totéž platí tam, kde jsou procesy spouštěny automaticky.
Z hlediska informatika jde o to, že informační systémy si v rámci uspořádání SOA navzájem poskytují služby. To znamená, že systém musí být schopen službu vystavit (dát jí k dispozici jiným systémům) a že systémy musí být schopny službu volat (požádat o její provedení jiný informační systém). To pochopitelně vyžaduje připravenost jednotlivých informačních systémů, ale především schopnost centrálně monitorovat a řídit komunikaci mezi systémy. Je zřejmé, že přístup SOA jde daleko za to, co se tradičně rozumělo systémovou integrací, tedy automatizovaným předáváním dat.
BPM se týká procesů, které procházejí napříč informačními systémy. Vezměme například běžnou a relativně jednoduchou situaci prodeje nového telekomunikačního produktu stávajícímu zákazníkovi. Spouští se proces, do nějž je zapojen systém pro péči o zákazníky (CRM), účtovací systém (billing), ekonomický systém (ERP), řízení prvků sítě (mediation), skladové hospodářství, aplikace pro správu bonusového programu a nakonec je obchodníkovi připsána odměna (personalistika a mzdy). BPM pak umožňuje sledovat a řídit provádění jednotlivých instancí procesů – například zpracování jednotlivých objednávek. Z technologického hlediska BPM znamená, že nad informačními systémy je nástroj, který „úkoluje“ jednotlivé systémy a zajistí, že jednotlivé činnosti budou realizovány správným způsobem ve správném pořadí. Pokud je to zapotřebí, může mezi strojové kroky zařadit i úkol pro člověka.
Už žádná nedorozumění mezi IT a uživateli?
SOA a BPM spolu úzce souvisejí. Mnohdy je dokonce obtížné přesně definovat pomyslnou hranici mezi oběma pojmy. Je nicméně možné implementovat pouze SOA, nebo pouze BPM, a mnohdy se tak také děje.
Kromě „standardních“ přínosů, které můžeme od technologické změny očekávat (zpřehlednění, snížení nákladů, urychlení procesů apod.), přináší společné použití SOA a BPM některé specifické změny:

Celkový pohled na komunikaci služeb v organizaci v SOA monitorovacím nástroji. Zelená znamená, že systémy komunikují bez problémů, žlutá narušení interního SLA, červená selhání. Síla čáry vyjadřuje počet volání (momentálně probíhajících případů).
Flexibilita
Po zavedení nového uspořádání je možné plynule měnit podobu procesů. Chcete změnit pořadí činností? Chcete přidat procesní krok? Chcete v jiném kroku změnit bussines algoritmus? Pokud je v organizaci zavedena SOA a BPM, není to problém.
Komponentní přístup k systémům
Architekt řešení má na výběr, ze kterého systému chce používat které funkce. Má systém pro správu určitého produktu neobratně řešený výpočet bonusu pro obchodní zástupce? Žádný problém, využijeme funkcionalitu jiného systému, kde je stejná problematika pokryta velmi elegantně. S tím souvisí možnost centralizace, která v tomto případě znamená, že žádná funkcionalita není realizována paralelně na více místech. V rámci architektury pak existuje centrální místo výpočtu ceny, centrální místo kontroly bonity zákazníka, centrální místo zadávání požadavků na vyskladnění apod. Každý systém dělá to, v čem je nejlepší.
Zapojení uživatelských útvarů
Jednání mezi IT a jejich interními zákazníky je radikálně usnadněno tím, že manažeři pracují se seznamy pravidel a jejich požadavky jsou automaticky promítány do podoby procesů. V praxi se dnes propojení v rámci SOA a BPM netýká všech systémů a procesů v organizaci, ale pouze těch, které jsou kritické pro úspěch, ať už se tím myslí cokoliv – zkvalitnění služeb, zabránění podvodům nebo třeba vyhovění požadavkům regulátora. Tak jako u jiných IT projektů, i zde musí existovat jasný bussines case a perspektiva rychlé návratnosti.
Česká pojišťovna: Okamžitá identifikace problémů
Přechod k architektuře SOA vyžaduje vyřešení celé řady technologických zadání, počínaje implementací integrační platformy přes změny v jednotlivých systémech (musí být schopny vystavit a volat službu), nasazení softwarových monitorovacích sond do přístupových bodů mezi informační systémy a softwarových agentů pro správu a vyhodnocování nashromážděných dat monitoringu v infrastruktuře až po nástroj pro vizualizaci a centrální řízení SOA.
Přínosy takové změny lze nejlépe ukázat na konkrétním příkladu. Česká pojišťovna provozuje stovky aplikací na více než tisíci strojích, aplikace sdílejí funkcionalitu vystavovanou formou centralizovaných služeb, řada procesů prochází napříč těmito aplikacemi a hladké fungování celku je naprosto kritické. V případě výpadku nebo významného zpomalení odezvy by se do problémů dostaly pobočky, obsluha zákazníků na internetu i obchodní partneři, jejichž systémy jsou s pojišťovnou integrovány. Není asi zapotřebí popisovat, jak složitá je podpora takové komplexní infrastruktury, pokud odstranění výpadku vyžaduje projít celý proces systém po systému, najít problém a odstranit ho.
V loňském roce spustila ČP projekt centrálního monitoringu včetně modulu pro monitoring SOA (SOA Governance), který implementovali moji kolegové. Administrátoři tak dnes mají k dispozici přehlednou vizualizaci dění, a to jak napříč systémy (end-to-end monitoring), tak napříč vertikálními vrstvami systému (od sítě po aplikace). Vidí, kde se zpomaluje odezva, kde se vytváří fronta nevyřízených případů a mohou reagovat ještě dříve, než dojde například k velkému přetížení určité služby. Problém, jehož lokalizace dříve trvala hodiny či dny, dnes identifikují v řádu minut. Mají k dispozici také statistické údaje o parametrech chování jednotlivých systémů, respektive jejich služeb. Mimo jiné se vyjasnila dosud neznámá odpověď na velmi jednoduchou otázku: kolikrát a kým jsou jednotlivé služby volány za den, týden či měsíc.

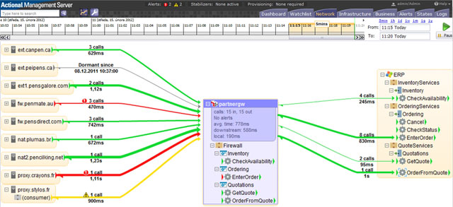
Po rozkliknutí se uživateli nabídne pohled na jeden konkrétní uzel (partnerskou bránu) se zobrazením momentálně probíhajících dějů. Vidíme, jak uzel přijímá požadavky (v tomto případě se jedná o objednávky) a posílá je k dalšímu zpracování.
Windstream: Nové služby na trhu za zlomek času
Tím se dostáváme k bussines procesům. I zde vynecháme teorii a ukážeme raději konkrétní příklad. Windstream je severoamerický telekomunikační operátor, jehož portfolio zahrnuje tradiční hlasové služby, internet, další datové služby, IP telefonii, televizi a koncová zařízení, většinou ve formě balíčků. Za tímto jednoduchým popisem se ovšem skrývá řada nesmírně složitých úloh. Poskytnutí i jednotlivé služby často vyžaduje koordinaci mnoha systémů a zařízení, zde jsou ale často nabízeny celé balíčky služeb. Do toho vstupují vztahy k lokálním operátorům, jejichž sítě Windstream využívá, a naopak. To znamená, že zavedení každého nového komplexního produktu vyžaduje napojení na řadu katalogů a objednávkových systémů vlastních i partnerských operátorů. V důsledku této složitosti pak zavedení nového produktu trvá několik měsíců – na dynamickém trhu, kde každý den rozhoduje.
Windstream v tom není nijak výjimečný, podobné situaci čelí telekomunikační a utilitní společnosti v různých částech světa. Právě v situacích tak extrémní složitosti jsou přínosy BPM vidět nejmarkantněji. Získání schopnosti monitorovat a řídit procesy i jejich jednotlivé instance napříč mnoha systémy i katalogy umožnilo Windstreamu nejen radikálně zkrátit čas potřebný pro vytváření nových balíčků, ale také snížilo počet chyb při připojování nových služeb zákazníkům – u některých produktů a zejména u složitějších balíčků až o čtyřicet procent.
Vývoj podle všeho směřuje k tomu, že organizace IT v podobě SOA a BPM bude stejnou samozřejmostí jako třeba ekonomický systém. IT architekturu určité složitosti prostě není možné zvládnout jinak.
Jiří Gregor
Autor působí jako CEO ve společnosti Galeos.


![]() ![]() | ||||||
Po | Út | St | Čt | Pá | So | Ne |
1 | 2 | 3 | 4 | 5 | ||
6 | 7 | 8 | 9 | 10 | 11 | 12 |
13 | 14 | 15 | 16 | 17 | 18 | 19 |
20 | 21 | 22 | 23 | 24 | 25 | 26 |
27 | 28 | 29 | 30 | 31 | 1 | 2 |
3 | 4 | 5 | 6 | 7 | 8 | 9 |